|
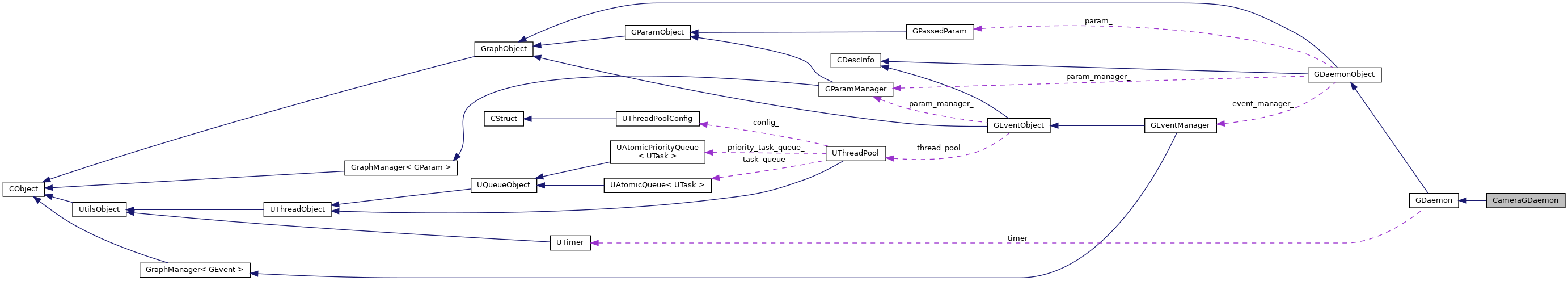
CGraph
|


Public Member Functions | |
| CVoid | daemonTask (GDaemonParamPtr param) override |
Public Member Functions inherited from GDaemonObject | |
| template<typename DParam , c_enable_if_t< std::is_base_of< GDaemonParam, DParam >::value, int > > | |
| CGRAPH_NAMESPACE_BEGIN GDaemonObjectPtr | setDParam (DParam *param) |
Public Member Functions inherited from CObject | |
| CObject ()=default | |
| virtual | ~CObject ()=default |
Public Member Functions inherited from CDescInfo | |
| virtual const std::string & | getName () const |
| const std::string & | getSession () const |
| const std::string & | getDescription () const |
| virtual auto | setName (const std::string &name) -> decltype(this) |
| virtual auto | setDescription (const std::string &description) -> decltype(this) |
| virtual | ~CDescInfo ()=default |
Private Attributes | |
| int | cur_index_ = 0 |
Additional Inherited Members | |
Protected Member Functions inherited from GDaemon | |
| virtual CMSec | modify (GDaemonParamPtr param) |
| CMSec | getInterval () const |
Protected Member Functions inherited from GDaemonObject | |
| GDaemonObject () | |
| ~GDaemonObject () override | |
| virtual GDaemonObject * | setInterval (CMSec interval) |
| template<typename DParam , c_enable_if_t< std::is_base_of< GDaemonParam, DParam >::value, int > = 0> | |
| GDaemonObject * | setDParam (DParam *param) |
Protected Attributes inherited from CDescInfo | |
| std::string | name_ |
| std::string | session_ |
| std::string | description_ |
|
inlineoverridevirtual |
|
private |